迎接制药4.0浪潮,让您面对数据完整性检查成竹在胸
发布时间:2022-05-30 15:29 | 点击次数:375
在过去的半个世纪中,制药行业已经通过技术发展实现了从手工到“批量生产”(batch production)的变化。随着工业4.0的到来,为了实现尽可能少的人工过程的干预,保证药品质量,制药行业已经开始探索用连续生产(continuous manufacturing )替代批量生产以实现制药4.0。展望未来,一旦连续生产的方式被普遍采用,药品生产效率提升的同时也会产生海量数据,进而对数据进行监管的难度也必定增加。
自 1997 年关于电子记录的USFDA 21 CFR Part 11 法规发布以来,监管机构对药物开发和制造过程中创建的数据的关注日益提升。色谱仪器在药品研发和质量控制中的广泛使用,早已使得色谱数据系统(CDS)成为了监管的重点。国际法规和指南(包括GMP、GLP等)对数据完整性的控制,其中重要的一项措施就是审计追踪。因此Chromeleon CDS提供了全面且精细化的审计追踪体系以满足法规监管要求和制药企业内部的审计需求。按照色谱数据系统的主要组成,Chromeleon将审计追踪分为3大类,然后根据其相关性进一步分为17小类,从而为用户提供了非常清晰的内容结构(图1)。
图1 Chromeleon审计追踪
(点击查看大图)

· 审计追踪的分组与筛选
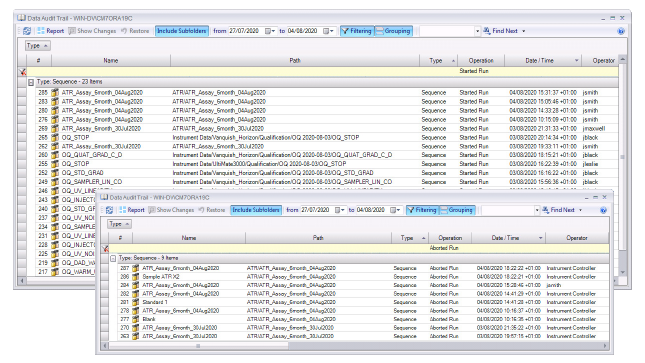
通过分组、筛选和检索,并结合报告的输出,Chromeleon可以非常便捷地对审计追踪进行查找及审核。例如,在需要审核序列审计追踪时,可以先将数据对象审计追踪按照“类型”分组,关注类型为序列的部分;然后使用筛选工具在操作列输入“Started Run” 或者“Aborted Run”。通过这两步的操作可以发现一个或多个分析被重复的启动和中断,结合对应时间仪器的运行日志,使用者就能快速挖掘出这个数据对象是否存在数据完整性问题(见图2)。

图2 审计追踪的分组与筛选
(点击查看大图)
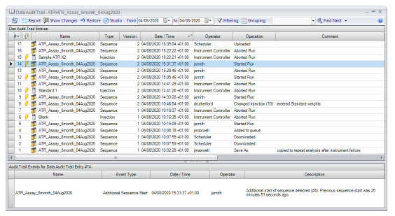
· 审计追踪事件工具
Chromeleon 7.3还创建了“审计追踪事件”的概念,实现了以点见面:可以预先定义所关注的特定动作,从而可以更清晰地对其进行识别和监控。与所有审计追踪记录一样,审计追踪事件也可以进行查询、搜索和报告。审计追踪事件的使用既简化了审查的过程,也使得审计的重点更为突出且易于读取(如图3)。

图3 审计追踪事件工具
(点击查看大图)
· 审计追踪检索工具
Chromeleon 7.3.1进一步增强了数据完整性审查框架。基于面向序列的数据对象审计追踪,新的功能可以更方便的在软件中高效和快捷的进行审计追踪审查。在上述例子中,我们可以使用一个检索文件去定义 “Started Run” 和 “Aborted Run” 操作,检索结果即可清晰呈现(如图4所示)。
图4 审计追踪检索工具
(点击查看大图)
审计追踪审查是一项繁琐且枯燥的任务,使用传统的方式不仅需要有经验的使用者将孤立的单个信息连接起来以识别和评估潜在的数据完整性风险,还占用大量的时间。而在全新版本的Chromeleon中,不仅系统、仪器以及数据这三大类的审计追踪可以完整地被记录,您还可以简单地通过 “审计追踪事件” 与 “审计追踪检索工具” ,轻松实现更高程度的审查自动化。
结
语
在制药4.0时代的潮涌下,作为协助药企进行质量改进的解决方案,Chromeleon始终紧密联系法规与前沿技术,以智能化、高效的审计追踪审查功能为切入点,时刻关注您的数据质量,让您面对数据完整性检查成竹在胸。
如需合作转载本文,请文末留言。
这样的应用图书馆
不来了解一下?
点击进入小程序完成注册
即刻抽取盲盒好礼

