践行新质生产力:Chromeleon CDS简化您的工作流
发布时间:2024-04-28 13:17 | 点击次数:409
引 言
Thermo Scientific™ Chromeleon™ 色谱数据系统 (CDS) 通过使用创新的 eWorkflow™ 程序,简化了您的分析流程同时保持灵活性,使您能够快速、轻松地从样品获取结果,提高了您整体实验室的生产力。
工作流程的复杂性
从本质而言,所有的色谱和质谱(MS)工作流程都是相似的:进样,分离,采集信号,生成结果。工作流程的不同之处在于细节,例如仪器条件,进样的序列要求,以及计算结果的方法。这些差异为实验人员带来了复杂性,降低了他们的效率并增加了错误的风险。
简化序列创建和运行
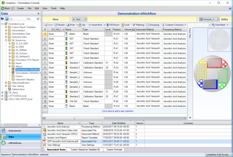
Chromeleon CDS通过使用eWorkflow程序来解决这些问题。eWorkflow程序是一套规则,它包含了色谱或MS工作流程的所有独特方面,具备可预定义的文件、方法和明确定义的结构,并指导实验人员通过简单的向导来创建一个完整的、正确的序列。

(点击查看大图)
使用eWorkflow程序大大简化了序列的创建——实验人员只需选择一个仪器,指定样品的数量,自动进样器中的起始样品瓶位置,然后点击启动就创建样品队列并运行。如果在eWorkflow模版中指定了处理方法,并设置了自动打印和自动导出,软件运行队列后会自动处理数据,并执行相关的设置,直接得到最终的纸质或电子报告结果。

从Chromeleon Console中启动eWorkflow
(点击查看大图)

自动创建队列
(点击查看大图)
通过使用 eWorkflow 模板运行样品显著地减少了所需的培训:用户可以快速且直观地创建队列并开始运行,实现自动处理数据并生成结果。甚至可以在 eWorkflow 程序中包含其他外部文档,例如 SOP,这样实验人员可以随时打开对应的文档进行查看。每种分析方法只需一个 eWorkflow程序,每个程序都能支持多台仪器,甚至是不同配置的仪器,因此无论是质量控制实验室或研发实验室,均可利用 eWorkflow 这一工具,创建对应的工作模版以简化实验室日常操作。
对于大部分实验室,质谱仪器仍被视为需要经过高度训练的专家操作的复杂仪器。eWorkflow程序可以支持包括GCMS和LCMS在内的多种仪器配置,通过默认分配确保自动选择正确的方法、报告和通道,提供更多的“首次即成功”的样品分析,使得实验人员可以像使用常规的色谱仪器一样地轻松使用GCMS或LCMS。智能仪器识别消除了仪器和方法之间的错误链接,确保正确的序列创建与运行。
Chromeleon CDS也对eWorkflow的相关操作设置了多个不同的权限,可以分配给不同的角色,例如具备权限的使用者能够编辑序列表,添加样品名称或重量,甚至编辑自定义变量。同时,如果开启了审计追踪,任何更改都会被完全记录在序列数据审计追踪中以便进行追溯。
丰富的eWorkflow模板资源
Thermo Scientific™ Appslab分析应用云数据库和Chromeleon的扩展包中也提供了大量的eWorkflow模板。针对制药行业的应用,无论是溶出度测定、含量均匀度测定,还是中国药典要求的中药材以及饮片的农药残留量测定,都有现成的eWorkflow 模板。运行,处理和报告分析所需的所有信息都可以在这些eWorkflow程序中找到,如有需要也可以在模版的基础上按照您的实验室SOP进行编辑和优化。赛默飞也在不断地将新的应用方法转化eWorkflow 模版提供给所有的色谱工作者。

(点击查看大图)
总 结
Chromeleon eWorkflow程序提供了操作简便性,减少了执行色谱和质谱工作流所需的步骤数量,确保准确遵循程序规则和指南。简化序列创建和仪器操作的eWorkflow模板最小化了培训要求,并支持特定的双仪器应用,更快地生成结果从而加速了实验室的流程。


