本尊来了,全新高分辨液质兽药筛查GB标准解读和对应解决方案
发布时间:2025-09-25 10:44 | 点击次数:354
据不完全统计,2025年9月共有97项食品及相关标准正式实施,其中特别值得关注的应当是《GB 31658.26-2025 食品安全国家标准 动物性食品中127种药物残留量的筛查 液相色谱-高分辨质谱法》。该标准由河南省农畜水产品检验技术研究院(原河南省兽药饲料监察所)起草制定,农业农村部、国家卫生健康委员会和国家市场监督管理总局于2025年6月3日联合发布,并已于2025年9月1日起正式实施。

该标准具有里程碑式意义:
1. 这是基于液质高分辨技术的食品安全国家强制标准,具有开拓式和里程碑的作用,为推动后续更多高分辨标准的实施树立了标杆。
2. 完善标准体系:它填补了国内动物性食品中多兽药残留定性筛查标准的空白,并与其它兽药残留检测标准一起,使得我国兽药残留检测方法国家标准总数增至126项,体系更加完善。
3. 提升监管能力和效率:为监管部门提供了强大技术工具,使其能更高效、更准确地发现动物性食品中的药物残留问题,特别是应对未知药物残留筛查的挑战。
4. 保障消费者健康:通过对127种药物残留的高通量筛查,能更全面地评估动物性产品的安全风险,为“舌尖上的安全”提供更坚实的保障。
5. 促进贸易和发展:统一、先进的标准方法有助于减少贸易争端,为我国食品农产品进出口提供技术支持,同时也会促进相关检测行业和技术的发展。
标准特色
-
首次在国家标准层面采用高分辨质谱技术进行兽残筛查,体现该标准的科学性、严谨性和高标准,标准特色总结如下:
01
标准题目为液质高分辨法,只要仪器能够满足方法中规定的关键性能指标就可以使用,既具有广泛的适用性,又体现了科学性和严谨性。
02
适用于畜禽等可食组织、禽蛋、羊奶和牛奶中127种药物残留的筛查,涵盖磺胺、沙星、硝基咪唑类、大环内酯类等16类兽药,覆盖范围较广。
03
化合物的检出限在1-10ppb,且均低于食品安全国家标准《动物性食品中兽药最大残留限量标准GB31650》要求,体现了其科学性和高要求。
-
04
标准所采用的液相色谱-高分辨质谱法(LC-HRMS),是当今尖端分析技术之一,与传统检测手段相比,具有以下显著优势:
1) 高分辨质谱能够获取高质量精度的全扫描数据,即使方法最初没有预设某种化合物,也可以通过回溯分析数据,发现和识别出未知或意外的污染物,大大提升了应对潜在风险的能力;
2)通过高分辨率(一级70000,二级17500)、精确质量数(≤5ppm)和同位素分布等信息,可以非常准确地对化合物进行定性,有效避免假阳性结果,具有极高的选择性和可靠性;
3) 一次进样,即可同时筛查127种化合物,得益于仪器的快速极性切换功能,即便目标物需要在不同的离子模式下检测,也能在一次分析中完成,极大提升了检测效率;
4) 对于筛查和定性而言,高分辨质谱凭借其准确质量测定能力,对标准品的依赖程度相对于某些传统方法要低。
赛默飞完整的方案和数据库
该标准基于Orbitrap液质高分辨Q Exactive完成,因此在应对该标准上具有完整的“拿来即用”的方案和数据库:
1. 为契合兽药残留监控未来发展需求,赛默飞液质应用团队今年推出了全新的更加完善的兽药残留筛查解决方案。秉承了上一版本的易用、准确、可靠性等优点,同时也扩大了化合物数目,增加了前处理方法、仪器方法、数据处理方法、使用指南等内容,更加突出了其易用性。
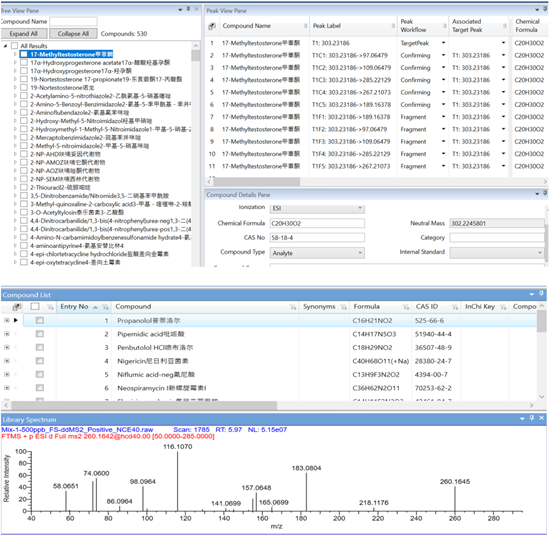
2. 提供化合物质谱信息库和谱图库两种形式数据库(见下图),包含500多种兽药残留一级、二级信息,均具有RT,全面覆盖《食品安全国家标准动物性食品中兽药最大残留限量标准GB31650》中的禁用、限用兽药。

Orbitrap 的核心技术优势
Orbitrap Exploris系列和Q Exactive系列高分辨质谱仪是应对新国标的利器,其核心的Orbitrap静电场轨道阱技术能提供:
1. 高灵敏度:利用高分辨质谱进行筛查的首要考察因素应该是灵敏度,满足甚至优于标准检出限的灵敏度才能避免假阴性。Orbitrap具有媲美中高端三重四极杆的灵敏度,即使对于低含量(<1ppb)的药物残留,也能获得高质量的一级和二级质谱图,确保筛查结果的可靠和准确性。

2. 超高分辨率:起步120000的分辨率,超越标准要求,有效区分基质干扰与目标化合物,特别是在复杂样品中精确鉴定质量数非常接近的化合物。下图展示了不同分辨率时兽药筛查匹配得分和质量精度差异:

3. 高质量精度:提供< 1 ppm的质量偏差,优于国标定性确证中对于质量精度5ppm的要求(FDA和EU残留判定要求),借助Easy IC内标校正功能可实现长期稳定,这是准确推断元素组成、可靠定性的关键,能显著降低假阳性概率。





